原文标题:《9条新公链生态盘点》
原文作者: Breeze,哔哔News
1,Aptos生态快速扩充,项目原生性高,质量也不错。
2,Aptos、Sui生态中的钱包体验优于目前大部分钱包,并且有把功能直接放置到钱包前端的特点。
3,Sui的技术实力可能在所有新公链中领先。
4,链的模块化尝试,如Celestia和Fuel,不仅实现扩容,而且为模块化层和模块化层之间的可组合性带来想象力。
5,EVM兼容是新公链的另一尝试方向。Scroll是实现EVM等效的以太坊Rollup。Mikomeda为Cardano、Algorand等非EVM兼容链提供EVM兼容功能。
新公链成为新的市场热点,从2个维度可以看出来。一是搜索指数。微信指数显示,Aptos、Linera的搜索量从7月份开始大幅增长。
二是一级市场投资数据。Aptos在4个月内完成2轮总共3.5亿美元融资。Sui的开发方Mysten Labs正在寻求至少2亿美元B轮融资。Linera则是宣布完成了600万美元种子轮融资。这都是近期发生的事情。
这些迹象让我们重新审视新公链赛道。正如哔哔News在《30条新公链》一文中所说,Meta系新公链、模块化公链、隐私公链、专注于兼容性的公链是这个赛道的种子选手。
它们创立和发展的根基主要是技术创新、赛道创新。Aptos、Sui继承了Meta Diem的开发成果——Move语言。模块化公链和隐私公链则是在扩容创新和应用场景定位上做了实践。
在这篇文章中,哔哔News将盘点Aptos、Sui、Linera、Aleo、Celestria、Fuel、Scroll、Espresso、Milkomeda总共9条新公链生态。让我们一起来挖掘这些生态中的项目!
Aptos是已公布Meta系新公链中最受关注的。这条链诞生于今年2月份,团队来自于Meta的Diem项目。
Aptos的愿景是在Diem的技术基础上,改善公链的安全性和可扩展性。根据数据,Aptos的TPS可以达到10000以上。目前测试网每秒处理15笔左右的交易。测试网的交易远未饱和,哔哔News在使用过程中也发现测试网用起来特别丝滑,交易可以在几秒内确认。
目前来看,Aptos是所有Meta系新公链中进度最快的。从融资的角度来看,Aptos分别在今年3月份、7月份完成2轮融资,总融资额3.5亿美元,在Meta系新公链中最高。
Aptos的生态也在快速完善中。团队6月29日的推文中表示当时已经有超100个项目在生态中建设。哔哔News统计到的Aptos生态项目有44个,赛道涵盖DeFi、NFT、钱包、基础设施、Web3等领域。
从生态特色来看,Aptos测试网上的项目原生性高,质量也高,包括AMM Liquidswap、NFT市场Topaz、域名项目names.aptos、钱包Martian和Fewcha Wallet、借贷平台Vial Protocol等。
Aptos原生的钱包在使用体验上可以说优于现有的大部分钱包。这些原生的钱包有直接把功能放置到钱包界面的特点。Martian和Fewcha都支持在钱包端领测试币、展示NFT。Fewcha未来将实现直接在钱包端swap。
不过Aptos生态也有大量项目还没有上线。此外NFT项目整体质量较低,应用场景似乎以PFP炒作为主。
Aptos上也存在不少多链部署的DAPP,其中以已经在Solana构建的DAPP为主。这类DAPP可能以部署到高性能新公链为发展策略。
目前Aptos的激励测试网2已经结束,符合条件的参与者可以获得代币奖励。很可能是因为这个原因,Aptos的用户参与度迅速扩散,用户参与的状态也比较卷。根据官网信息,第3个测试网的注册预计在8月19日启动,主网预计在秋季推出。

https://liquidswap.com/#/
Aptos原生的AMM,由产品工作室Pontem Network推出。Pontem不仅推出了Liquidswap,其还在Aptos上开发钱包、开发者工具。2021年6月份,Pontem Network宣布完成450万美元种子轮融资,投资方包括Mechanism Capital、Alameda Research等。团队也获得过Web3基金会等的grant。
要使用Liquidswap,你需要先安装MultiMask钱包,可以按照https://mirror.xyz/killthewolf.eth/-zkeICbbJJzweOTRSt001Kujud7g_-Duk1bGPKa16EY 操作。
https://www.topaz.so/
Aptos原生的NFT市场。目前处于测试网阶段,NFT不多。未来将支持NFT创建功能。
https://www.aptosnames.com/
Aptos原生的域名项目。目前在测试网阶段,你可以体验用测试代币购买.aptos域名。数据每周重置。
https://martianwallet.xyz/
Aptos原生钱包。是Aptos上使用频率最高的两个钱包之一。
https://fewcha.app/
Aptos原生钱包。是使用频率最高的另一个钱包。未来将支持直接在钱包端swap。
https://www.vial.fi/app
Aptos原生借贷平台。目前在测试网阶段。
https://www.dialect.to/
智能通讯协议。支持DAPP通知、钱包间聊天。目前已经部署到Solana。通知、消息会显示在收件箱,你也可以通过收件箱向地址、推特发送(加密)消息。协议本身比较轻便,通过代码应该就可以把功能嵌入DAPP。
Dialect在今年3月份完成410万美元融资,投资方包括Multicoin Capital、Jump Capital、Tiger Global Management等。

https://hippo.space/
Aptos上的聚合层,做的东西比较杂,包括交易聚合(可以访问多个DEX和货币市场的最优定价和贷款利率)、开发者工具、钱包适配器等。目前功能还不能用。
https://www.paymagic.xyz/
支持批量转移代币/NFT、创建代币/NFT空投、设置归属和流式支付,由Safe提供支持。
https://www.seam.money/app
稳定币多链分布收益解决方案。部署在Celo和Aptos。目前功能暂不可用。
https://www.aptos.systems/
Aptos生态项目收录网站。
从官网文件来看,Sui的技术能力应该不弱于Aptos。Aptos目前表现出很好的“营销推广”能力,Sui在官方文件中则强调技术实现。这个团队应该是有比较强的技术能力。
Sui背后的开发团队是Mysten Labs,目前新公链们最大的技术优势——Move语言的开源代码库就主要由这个团队管理。创始团队成员有多人参与过Meta的Diem(稳定币)以及Novi(钱包)项目。
其中首席执行官Evan Chang是原Novi研究与开发总监。首席技术官Sam Blackshear是原Novi首席工程师。首席科学家George Danezis是原Meta研究科学家。阵容可以说非常强大。
Sui的官方文件也体现出这些技术人员的严谨细致。文件中每一条都写得清晰明确,可以说优于大部分区块链项目白皮书。
但是Sui的生态进展比较缓慢,目前生态还比较贫瘠,并且生态项目没有很好地体现出团队的技术能力。哔哔News收集到的生态项目有5个,分别是钱包、浏览器、2个游戏、Web3职场元宇宙。
Sui希望能在游戏、DeFi、商业、社交四个领域取得较好的应用。从当前的生态进展来看,Sui的发展重点确实偏向于游戏、Web3方向。此外,Solana生态中的应用也将部署到Sui。
Sui预计在这个月启动激励测试网,现在已经开放注册。Sui的测试网活动是一系列连续的“浪”,每一浪都包含两个挑战:“sink”(操作挑战)和“swim”(基于Move的Sui开发者挑战)。Sui基金会将为验证者参与的每个测试网“浪”奖励SUI代币(测试网总共4个“浪”)。

https://chrome.google.com/webstore/detail/sui-wallet/opcgpfmipidbgpenhmajoajpbobppdil
Sui原生的钱包。目前在测试网阶段。测试币需要到https://discord.com/invite/sui devnet-faucet领取。目前Sui Wallet支持SUI发送,NFT展示。未来将支持直接在钱包界面交易代币、通过质押获得收益。
https://explorer.devnet.sui.io/
Sui区块链浏览器。
https://sui.io/monstar/
宠物模拟游戏。玩家可以喂养、装扮宠物,装饰农场,通过游戏和互动提高宠物和农场等级。宠物、农场、配件都是NFT。目前暂不能玩。
https://home.panzerdogs.io/
这是一个NFT P2E游戏,由荷兰的一家游戏工作室开发,游戏已经构建到Solana生态。游戏中比较特别的一个点是玩家的NFT(比如以太坊上的NFT)可以通过SuiEco“映射”到Sui,并作为游戏中的化身。这些化身组队进行坦克对战。
https://sowork.com/
职场元宇宙。据了解,Tinder、微软、谷歌、Meta、Netflix等公司的员工在SoWork的职场元宇宙中工作。Sui是SoWork的底层链。
目前SoWork支持2种功能:一是把成就NFT奖励给员工,NFT可以基于绩效、价值、事件驱动。NFT可以赠送、买卖、展示。二是你可以通过Mapmaker创建、铸造自定义NFT,同时把NFT导入职场元宇宙。团队强调链的性能,铸造和导入几乎能同时完成。
Linera是3家Meta系新公链中进展最慢的,无论是官网还是推特,可参考信息都比较少。
目前已知的是,Linera的目标是把Web2的性能,尤其是“线性扩展”带入Web3。我们现有的区块链大部分采用“顺序”执行模型,允许账户和智能合约在一系列交易中进行任意交互,但是阻止了“线性扩展”。
在Linera的线性模型中,不同账户的操作在不同的执行线程中同时运行。可以理解为现有的区块链是串联电路,Linera要做成并联电路。在“并联”的情况下,通过向每个验证器增加新的处理单元可以达到扩容的效果。
此外,Linera的创始人Mathieu Baudet曾参与创建Diem区块链。在Meta时期,他对FastPay和Zef协议产生了强烈的兴趣。这2个协议通过移除内存池并减少验证者之间的交互来加快交易速度。Linera表示将把这2个协议发扬光大。
从现有的资料来看,Linera并没有表示将使用Move语言,官方曾在推特招聘Rust工程师。
Linera在今年6月份完成600万美元种子轮融资,投资方包括a16z等。至于生态发展,哔哔News暂未找到项目部署到Linera的信息。
Aleo这条公链为开发者构建隐私DAPP提供了工具包。当前的区块链面临隐私性和可编程性不可两全的难题。当我们强调隐私性,不过多公开数据信息时,就没有足够的数据信息实现可编程性。反之,数据隐私就得不到保护。

Aleo通过零知识递归证明Zexe来解决这个问题。整体的架构是把计算执行放到线下,再产生能证明计算正确而不披露计算细节的线上交易,交易可被任何人在极短的时间内验证。从而实现隐私性、可编程性,以及较高的TPS。测试网TPS据称在10000-20000之间。
Aleo其实是个老项目。团队先是推出了Zexe,再从2020年开始开发Aleo。Aleo可以被看成是Zexe的实现。平台还为开发者提供了对零知识证明DAPP更友好的Leo编程语言。
Aleo分别在2021年4月和2022年2月完成2800万美元和2亿美元A轮和B轮融资,投资方包括软银、Tiger Global Management、a16z、Placeholder、Coinbase Ventures、Galaxy Digital、Polychain Capital等。Aleo的3位联合创始人曾就职于谷歌、IBM、ConsenSys、Gnosis等。
8月2日,Aleo推出了测试网3,这意味着距离主网上线近了一步。测试网3将分成3个阶段,分别在8、9、10月份进行,每个阶段都将提供“Aleo积分”奖励,适合开发者参与。Aleo积分总量是10亿个,对于早期支持者的分配较多。
在PoSW(简洁工作量证明)的共识机制设计中,Aleo在验证节点的基础上增加了“证明者”角色。证明者是代表用户生成零知识证明的第三方(应该是有机器、操作、资金方面的门槛)。Aleo希望形成这样一个第三方市场。持有100万个Aleo积分(占总量的0.01%)的证明者可以成为验证节点。可能存在去中心化妥协。
在生态进展方面,哔哔News没有找到Aleo生态项目部署信息。
Celestia是第一个真正意义上的模块化区块链。在这之前,比特币、以太坊等区块链是臃肿的系统,数据可用性(DA)、链的共识、交易结算和执行都放在一条链上。尽管现在以太坊把执行层以rollup的形式分离出来,性能扩展仍然有限。

Celestia把自己抽象为专门解决数据可用性的一层,它不考虑交易有效性问题,交易是否有效、交易的执行和结算都交给叠加在上面的rollup或者其他结算层处理。
这样做的好处是rollup可以共享Celestia的共识和安全性。只要Celestia的数据历史不变,运行相同有效性规则的rollup就会计算出相同的状态,这带来安全性。
Rollup也不需要设计共识和代币激励机制,不用绞尽脑汁地说服节点加入以维持网络运行和提升去中心化。Rollup可以仅仅作为轻便的一层存在,全力进行交易执行和结算。
小编认为把Celestia这样的数据有效性层作为有独立共识机制的L1(如以太坊)的补充层,或许也能成为一种可能。
此外,Celestia带来了链的模块化思路。不仅仅数据可用性、交易执行可以作为独立的一层,共识、结算层或许都可以单独分离出来,由专门的模块化链处理。这样区块链将获得更好的扩容效果。模块化层和模块化层之间的可组合性也将带来非常大的想象力。
目前Celestia处于测试网阶段。哔哔News也未能查到Celestia生态部署信息。
Fuel自我定位为一个模块化执行层。Fuel认为“模块化执行层”就是“为模块化区块链堆栈设计的可验证计算系统”。可以理解为帮其他层或者链做欺诈和有效性证明,数据可用性依赖Celestia等模块化数据层。
Fuel通过2点来实现高性能。一是基于UTXO模型实现交易的并行执行,以此提供比单线程更多的计算、状态访问、交易吞吐。二是基于FuelVM(Fuel虚拟机)。
此外,Fuel还为开发者提供了生态特有的Sway语言等开发工具。Fuel也强调能支持“灵活的”交易执行,不仅仅是支持简单转账,也是图灵完备的智能合约。
在生态进展方面,Fuel官方只提到了SwaySwap。
https://fuellabs.github.io/swayswap/
Fuel原生的AMM。目前是开发者网络上的演示应用。在使用前会让你创建钱包、领测试币。创建钱包不需要下载谷歌扩展,过程完全无感。AMM目前支持swap、pool功能。体验特别丝滑,gas低,交易快速确认。
Scroll严格意义上不能算链,而是以太坊的Rollup。但它的zkEVM比较值得关注。
Scroll的zkEVM能实现EVM等效。开发者把以太坊上的DAPP迁移到Rollup只需修改少量代码。目前在zkEVM等效上做得比较好的除了Scroll还有Polygon Hermez、zkSync。
Scroll对于项目的技术实现应该是有能力的。联合创始人Ye Zhang对零知识证明一直有所研究。另一位联合创始人Heichen Shen本科就读于清华姚班,博士研究方向偏向于底层系统。
在官方发表的文章中,团队对于如何以Rollup的定位对以太坊进行扩容,在这个过程中如何用到ZKP(零知识证明),以及未来如何提升Rollup的去中心化都描述得比较清楚。


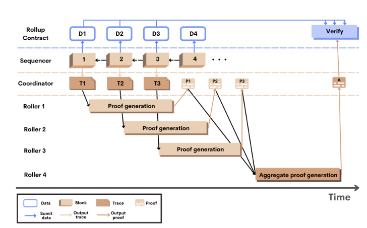
在Scroll的设计中,Sequencer每隔一段时间就会从Rollup内存池中检索一批交易并执行它们生成L2块。一方面,Sequencer把块发送给Coordinator,由Coordinator随机选择Roller为每个块生成有效性证明,一定数量的块的有效性证明会聚合形成一个单独的证明。
另一方面,Sequencer通过Relayer把数据提交给以太坊上的Rollup合约,确保数据可用性。Rollup合约在此基础上对聚合证明进行验证。此外,以太坊和Rollup间还有桥合约,通过Relayer进行资产和消息的双向传递。
从架构可以看出,Scroll比较特别的设计在于Roller,验证工作被外包给Roller社区,Roller社区可以发展成一个去中心化的验证网络。Roller预计会通过GPU、FPGA、ASIC提升计算能力。但是Scroll同样面临零知识证明的技术难题。
考虑到Rollup的Sequencer中心化风险,Scroll未来还将实现去中心化的Sequencer。此外,Scroll还在与Flashbots合作,探讨减少MEV的方案。
目前Scroll处于pre-alpha测试网阶段,通过https://signup.scroll.io/ 进行注册通过后,用户可以参与一些演示应用,Roller可以参与有效性证明。不久后,Scroll还将推出alpha测试网,所有人都可以参与。目前Scroll暂未提到测试奖励。
在融资方面,Scroll在今年4月份完成3000万美元A轮融资,投资方包括Polychian Capital等。在生态进展方面,生态项目的部署预计从alpha测试网开始。
Espresso采用权益证明+ZK Rollup。它比较特别的一个点是可配置的资产隐私。
Espresso推出了一个叫做以太坊可配置资产隐私(CAPE)的智能合约应用。资产创建者能够自定义谁能看到他们资产的所有权和移动情况,也可以设置隐藏资产的数据信息,包括资产的发送者、接收者、资产数量和类型。CAPE能在所有EVM区块链上运行。
此外,Espresso也在进行隐私凭证上的尝试。不过在高性能、隐私技术的具体实现上,小编没有看到太多明确的官方介绍和解释。
目前CAPE已经上线以太坊的测试网Goerli,用户可以在Goerli体验可配置隐私。未来CAPE将成为Espresso公链的原生功能。今年夏天,Espresso将发布第一个测试网。
在生态进展方面,由于还在早期,目前Espresso除了CAPE外没有其他应用,生态项目的部署也还没有开始。
Milkomeda本质上是一个EVM链/层,为非EVM兼容的链提供EVM兼容性。
目前Milkomeda已经发布了Milkomeda C1,用来为Cardano提供EVM兼容性。Milkomeda C1相当于是一个中介,Cardano上的资产通过Milkomeda C1转换成封装资产,如ADA转换成MikeADA。封装资产可以参与以太坊DeFi生态,从而扩大应用场景。
除了Cardano,Milkomeda也已经在Algorand公共测试网上发布Milkomeda A1 Rollup。未来还将支持Solana生态。
在生态进展方面,Milkomeda是本次统计的新公链中生态比较完善的。根据哔哔News的不完全统计,已经有至少20个DAPP部署到Milkomeda,主要集中在DeFi、跨链桥赛道。也存在一些项目质量较低的情况。

原生的DEX有5个:Ada Swap、Blueshift、OccamX、MuesliSwap、MilkySwap
https://testnet.adaswap.app/swap
https://blueshift.fi/
https://app.occam-x.fi/
https://muesliswap.com/
https://www.milkyswap.exchange/
在跨链桥方面,Cardano Unwrap Bridge支持把资产unwrap回Cardano,据说操作起来比较快速易用。此外,通用型跨链桥Celer、Multichain、Connext也支持Milkomeda。
https://cardano-bridge.milkomeda.com/bridge
钱包主要是Flint Wallet
https://chrome.google.com/webstore/detail/flint-wallet/hnhobjmcibchnmglfbldbfabcgaknlkj?hl=en
非DEX类DeFi协议主要有:
Lemuria.Finance,收益优化器
https://www.lemuria.finance/
MilkyDEX,Milkomeda上的一站式DeFi商店,https://app.milkydex.com/swap
MilkyWay,借贷协议
https://milkyway.sh/
注:本文不作为投资建议