作者:Arkady childe
2024年1月11日,美国SEC最终批准了比特币现货ETF,引发了广泛关注和讨论,同时,以太坊生态率先领涨加密领域,这预示随着以太坊坎昆升级的临近,市场对以太坊生态的关注开始增加。
在2024年1月5日晚的第178次以太坊核心开发者执行会议上,坎昆升级的时间线被明确定义。如果一切顺利,以太坊主网将在2月底或3月初完成坎昆升级。
坎昆升级时间线如下:
1月17日,将在Goerli测试网上进行(目前已经进行了12次内测,这将是第一次公开测试);
1月30日,计划在Sepolia测试网上进行(前提是Goerli测试网没有出现新的Bug);
2月7日,将在最后一个测试网Holesky上进行(前提是Sepolia测试网没有出现新的Bug)。
顺利的话,在2月底或3月初,我们就可以期待以太坊主网的坎昆升级正式完成。
以太坊自2015年7月30日正式上线主网以来,经历了多次重要技术升级,每次升级都以一座城市的名称命名,以显示其重要性。然而,随着时间的推移,以太坊仍然面临着一些关键问题,这些问题需要得到解决,以实现其大规模应用的潜力。
目前,以太坊主网的交易速度仍然相对较慢,每秒处理交易的能力(TPS)大约在15到20之间。与此同时,交易费用(Gas费)也偏高,主网上的单笔交易费用可能高达10美元,即使在Layer 2(第二层)网络上,每笔交易也需要支付0.2美元的费用。这导致了用户体验的下降,同时限制了以太坊生态系统的发展。
坎昆升级的主要目标是解决这些问题,通过对以太坊主链进行扩容,提高主链的TPS并降低Gas费用,从而增强了以太坊网络的可扩展性、安全性和可用性。这一升级还将促进Layer 2生态系统的发展,为更多的开发者和用户提供更好的体验。
从数据上来看,以太坊Layer 2生态系统的Total Value Locked(TVL)最近呈现出迅猛增长的态势,总市值已突破220亿美元,过去7天的涨幅接近10%。这表明投资者和开发者对以太坊的Layer 2解决方案充满信心,坎昆升级有望进一步推动这一生态系统的繁荣。

坎昆升级包括了六个关键的以太坊改进提案(EIPs):
1、EIP-4844(Proto-Danksharding):旨在在不牺牲去中心化的情况下,降低Layer 2网络上的Gas费用,特别是对Rollup解决方案。预计这一提案将使Rollup的Gas费用降低90%。
2、ERC-4337和ERC-6900(账户抽象):账户抽象将改变用户与加密钱包的互动方式,使无需Gas的交易成为标准,并推动安全的社交登录成为新的规范,重塑以太坊的用户体验。
3、EIP-1153(瞬时存储操作码):允许智能合约使用瞬时存储,降低合约执行期间与存储数据相关的Gas成本,提供更大的灵活性。
4、EIP-4788(信标区块根提交):引入协议级别的预言机,提高了流动性质押协议的安全性和操作效率。
5、EIP-5656(MCOPY操作码):优化内存中复制数据的过程,降低与内存操作相关的Gas费用,提高智能合约的执行速度。
6、EIP-6780(限制自毁):通过限制自毁操作,以太坊可以更好地管理其状态规模,提高区块链的稳定性和可预测性,为未来的升级铺平道路。
这些改进提案将在坎昆升级中实施,有望显著改善以太坊的性能和功能,为生态系统的发展打下坚实基础。坎昆升级不仅对以太坊社区而且对整个加密世界都具有重要意义,社区普遍认为他将是本轮加密牛市的发动机。
坎昆升级本身对以太坊Layer 2产生了直接利好,尤其是对当前的佼佼者Arbitrum和Optimism。这一利好体现在它们的L1成本迅速下降,从而创造出更大的二层利润空间。

Arbitrum(ARB)自推出以来,在L2各类业务数据上一直表现出色,尤其是在活跃用户数方面。Arbitrum的活跃用户数量一直维持在OP的2到3倍区间之内。

然而,自从OP在去年2月提出了Superchain战略和OpStack技术栈后,OP的生态系统展现出更强的潜力。OP的生态系统中的开发者数量一直远超Arbitrum。

在OpStack和Superchain推出后,首先获得了Coinbase的采用,其采用OpStack构建的L2 Base与Superchain战略一起在2月宣布,8月10日正式上线。随着Coinbase的示范效应,越来越多的项目选择了OpStack,包括Binance的opBNB、Paradigm投资的NFT项目ZORA、Loot生态项目Adventure Gold DAO、由Gitcoin支持的公共物品服务项目Public Goods Network(PGN)、头部期权项目Lyra、知名链上数据看板Debank,甚至原本作为L1的Celo也选择了OpStack作为其L2解决方案。
Arbitrum的应对策略是推出了与OpStack竞争的Orbiter L3技术栈,项目方可以以Arbitrum one作为自己的Data Availability Layer(DA层),通过Orbiter构建自己的L3解决方案。然而,这一战略存在一个问题,即大多数项目方不愿意将自己定义为L3。对于那些拥有丰富产业资源(用户、开发者、IP内容)的项目,更倾向于构建自己的L2解决方案,因为这意味着更高的估值上限和更广泛的用户定位。
Xai是Arbitrum生态系统中的第一个L3区块链,最近刚登陆币安交易所。Xai背后的开发团队是Arbitrum的Offchain Labs,这表明Arbitrum团队希望通过Xai项目打造明星项目,巩固其在L2市场的地位。
总的来说,Arbitrum和Optimism在以太坊Layer2竞争中各具特色,均在不同方面表现出色,他们的竞争将推动整个以太坊生态系统的发展。
坎昆升级将吸引整个加密市场对Rollup赛道的关注,为新型Rollup项目带来了更多的关注和资金流入。对于这些新项目来说,他们有一个明显的优势,可以通过空投计划来吸引用户和资产,迅速增加Total Value Locked(TVL)数据,以下是一些备受瞩目的新Layer 2项目:
Blast是由Blur的创始人Pacman推出的以太坊Layer 2网络,基于Optimistic Rollups技术构建。该项目已经获得了由Paradigm和Standard Crypto参投的2,000万美元融资。Blast的空投计划的本质是用户将资金存入Blast,然后Blast将用户的以太坊用于在以太坊主网上进行质押,并自动进行复利。稳定币资产如USDC、USDT和DAI则存入MakerDao协议以赚取收益。

这个机制让用户不仅可以获得全部的质押收益,还可以获得额外的Blast代币空投奖励。在Blast团队和投资人的背景加持下,用户和资金纷纷涌入,目前Blast的TVL已经突破了12亿美元。
Manta Network于2020年成立,致力于模块化区块链,用于零知识(ZK)应用程序。它由Manta Pacific和Manta Atlantic两部分构成,其中Manta Pacific专门为ZK应用设计,而Manta Atlantic是基于Polkadot的快速ZK Layer1解决方案,专注于可编程身份和凭证。

Manta Pacific已于2023年9月正式上线,目前基于OP Stack,完全兼容EVM环境和Solidity开发语言。 Manta Network在2023年12月推出了代币空投激励计划,该计划根据跨链的资金量分发自己的rollup代币奖励,迅速增加链上资金量,鼓励用户跨链后与现有Dapp交互,提振开发者信心。这一计划推出后,Manta Network的TVL数据开始大幅增长。
ZKFair是基于Polygon CDK构建的以太坊Layer 2解决方案,其独特之处在于治理代币ZKF的100%公平启动。没有投资者、储备或预开采策略。

主网上线后,100亿枚ZKF代币将完全空投至社区,没有其他方式来获取这些代币。这一策略激励用户使用主网上的Dapp,促进了用户和开发者生态的发展。目前,ZKFair的TVL也呈现出增长趋势,累计用户数已突破9000人。
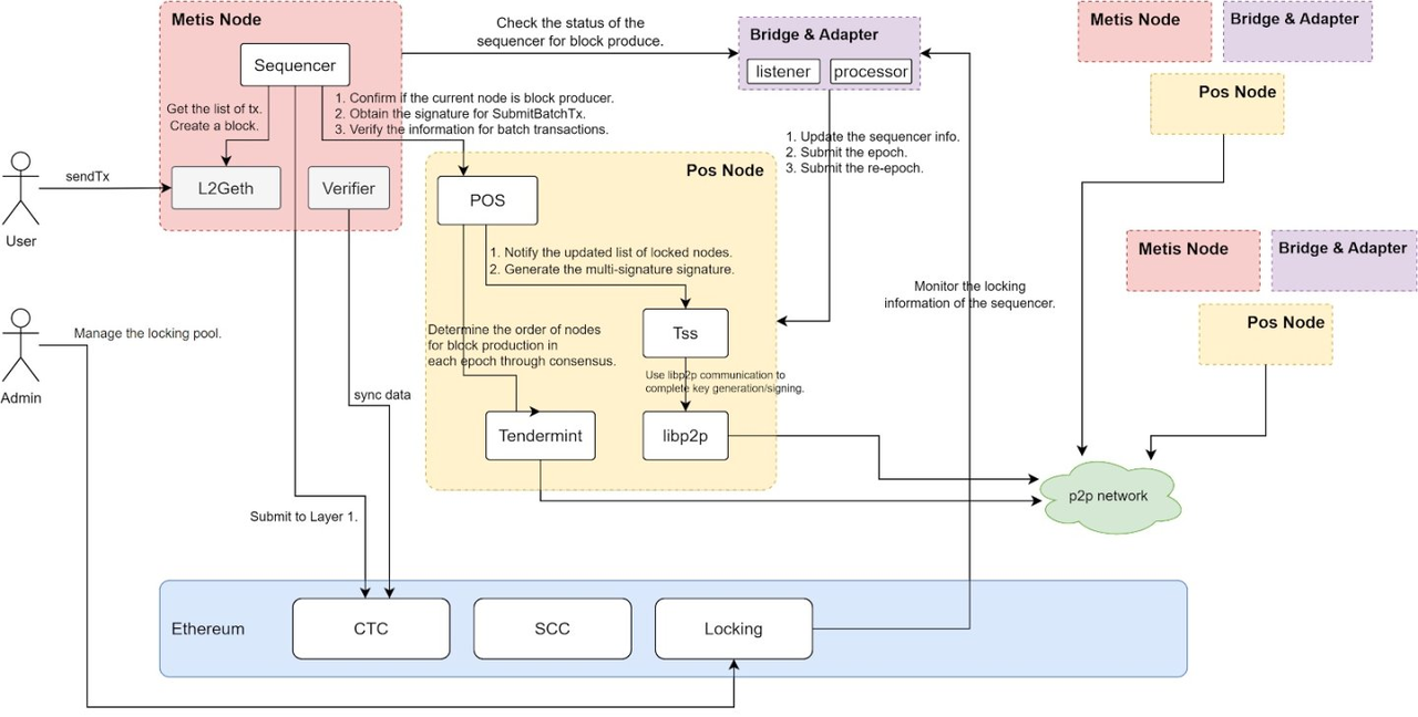
在2023年12月18日,Metis推出了生态发展基金Metis EDF。根据官方公告,Metis计划分配460万枚METIS代币,用于支持各种生态发展活动,包括排序器的挖矿、追溯性资金、新项目的部署等。这些代币将在2024年第一季度Metis去中心化排序器主网发布后进行发放。
Layer 2网络因为排序器(Sequencer)的中心化问题一直备受诟病,但解决排序器中心化问题的进展一直缓慢。根据币安于今年8月发布的研究报告,所有主要的以太坊Layer 2网络都依赖于中心化排序器,这些排序器由项目官方指定并控制。尽管许多Layer 2项目将解决排序器的去中心化问题列为路线图的一部分,但在如何实现去中心化方面尚未达成真正的共识。

Metis决定在去中心化排序器领域迈出关键的一步,引入了Staking机制的去中心化PoS排序器解决方案,通过代币激励来确保网络的正常运行。这一创新性的方法旨在加速去中心化排序器的研发和落地,为Layer 2网络提供更高的安全性和去中心化程度。
Metis的举措将有望推动整个Layer 2生态系统朝着更加去中心化的方向发展,为用户提供更加安全和可信赖的解决方案。
在以太坊Layer2生态系统中,有一些重要的参与者,尽管他们并未发行代币,但在生态系统的发展中发挥着关键作用。
Base计划成为一个去中心化、无需许可的Layer2链。它采用了OP Stack技术,可以与采用相同技术堆栈的其他项目进行连接,从而促进Base生态系统的发展。自从去年7月上线以来,Base已经取得了令人瞩目的成绩,累计利润超过560多万美元,超过了其他绝大多数Layer2项目,累计用户数量突破了290万,每日活跃用户达到6.5万。Base上也涌现出了一些热门应用程序,如friend tech、FrenPet等,进一步推动了生态系统的增长。
opBNB是BNB Chain的Layer2扩展解决方案,币安是其支持者,拥有庞大的用户基础和项目资源。同时,BSC作为一个完整的去中心化生态系统,已经积累了大量的用户和交易量,为opBNB提供了坚实的基础。
Linea是由小狐狸(ConsenSys母公司)推出的一种Layer2解决方案,旨在提高以太坊网络的扩容性和效率。它在流量方面也拥有天然的优势,可以与ConsenSys旗下产品如Infura、MetaMask和Truffle等工具进行无缝集成,进一步增强了其吸引力。
Scroll是基于zkRollup的EVM等效方案,旨在扩展以太坊网络。作为一个与以太坊基金会合作的项目,它得到了以太坊基金会的支持,尽管相对来说支持力度较弱,但仍然为以太坊的扩展和发展做出了贡献。
这些项目虽然未发行代币,但通过技术创新和生态系统建设,为以太坊Layer2的繁荣和可持续发展提供了重要支持。他们的努力使Layer2生态系统更加多样化和强大,为用户和开发者提供了更多选择和机会。随着坎昆升级的临近,我们可以期待看到更多的创新和合作,进一步推动以太坊Layer2的发展。
伴随着坎昆升级的临近,以太坊Layer 2生态系统正在经历一段繁荣的时期,但在这个繁荣的背后,我们也必须认识到存在着一系列挑战。
代币激励机制已经从最初阶段的关注Total Value Locked(TVL)逐渐转向了更广泛的生态发展考量,包括活跃用户数量的增加、Gas费的消耗以及新项目的引入。市场正在逐渐从单纯观察TVL转向更加关注生态系统的可持续性。这个转变也带来了更大的挑战,需要项目方更多地考虑如何吸引用户、保持生态的活跃度以及为用户提供更好的体验。
我们不能忽视的是,项目能否实现长远的发展,仍然取决于项目自身的实力。技术创新、市场适配以及用户喜好的Dapp的诞生都是项目成功的关键因素。在这个竞争激烈的领域,只有不断提高自身的实力,才能够在激烈的竞争中脱颖而出,真正实现长期的发展。
总之,以太坊Layer 2生态的繁荣是一个令人振奋的迹象,但同时也需要项目方不断努力,克服各种挑战,为加密市场的发展贡献更多创新和价值。只有在不断进化和改进的过程中,我们才能看到更加美好的加密世界的未来。