撰文:Elaine、Dirk、Jereyme
编译:Sissi
译者导读:
本译文将介绍刚刚获得 Aave & GHO Ecosystem Advancement 资助的提案。该提案旨在利用无代码、可视化建模仿真工具 HoloBit,为 DeFi 顶级协议 Aave 构建一个高保真的 GHO 基础模型,让复杂的仿真技术从少数专家走向社区、走向大众,使得更多普通人可以参与建设和创新。
这一提案的价值在于,通过快速试错和高效迭代来促进协议设计创新,同时通过 OffChain 模拟仿真环节提前排查经济安全风险点,提升设计质量并降低试错成本。此外,该模型作为交互性教育工具,旨在增强用户对 GHO 系统的理解与信任,并提升社区参与治理的能力与响应速度。
AAVE 作为 Defi 领域的关键领导者,其创新和技术发展一直走在行业前沿。作为 Aave 的原生稳定币,$GHO 的推出是推动 AAVE 生态进一步完成 mass adoption、甚至是推动 DeFi 覆盖下一个十亿用户的关键战略。然而,GHO 作为市场上较晚出现的稳定币,目前仍存在巨大的成长空间,这势必会涉及到后续一系列创新方案的快速引入、验证与部署。 如何在最大化创新的同时,快速且全面地对各种方案进行设计优化和风险排查,并且透明高效地协同社区作出科学决策,对于当下的 AAVE&GHO 来说至关重要。
本提案旨在利用先进的无代码、可视化建模仿真工具 HoloBit,搭建一个大众能读、会用、可验证的高保真 GHO OffChain 基础模型,让仿真从少数人走向社区、走向大众。("OffChain 模拟"使用机器学习和统计模型分析链下数据,通过运行大量蒙特卡洛模拟场景,高效评估经济机制和潜在风险,无需直接与区块链交互;"OnChain 模拟"是在指定区块高度上分叉区块链,创建与主网类似的测试环境,高精度地进行协议的模拟仿真)。
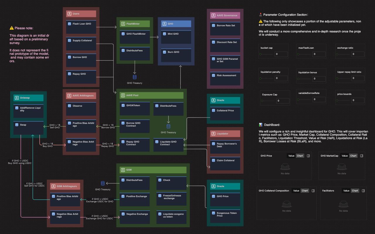
我们将构建 Users、Facilitators(AAVE Pool、FlashMinter、GSM)、GHO、Market、Goverance等关键「积木」,通过拖拽、连线等极简操作完成乐高式的 GHO 模型搭建;同时我们会对该模型进行严格的有效性检验,以确保其可以高保真地还原 GHO 协议生态。
该模型的未来作用包括但不限于以下几个方面:
重要的是,该仿真模型高度透明且支持分享,其灵活友好的“乐高式”搭建与扩展方式让非技术用户也能轻松进行访问与创新,有望成为 GHO 协议有力的教育、治理和推广辅助工具。同时,该模型还可以互补并增强现有的协议设计与风险管理框架,为下一代“基于社区的创新与安全解决方案”提供全新的实现思路。
具体来讲,这一全新的解决方案将至少带来以下几方面的价值:
GHO 基础模型是一个强大的创新验证与设计优化工具。它提供了一个独特的实验空间,用户可以在此自由大胆地进行头脑风暴。无论是探索更优的参数组合还是试验全新机制,都可以基于这个高度友好且灵活的基础模型进行,每个新想法都可以快速进行原型设计和迭代优化。例如,你可以高效试验各种 GHO integration 方案,例如不同的「软清算」机制、紧急赎回机制等等,并通过 OffChain 模型的模拟结果,有效识别出相对可行且具有潜力的创新组合。这不仅极大地缩短了从概念到实施的时间,也显著降低了试错成本。通过这种方式,GHO 基础模型将极大地提升设计迭代的速度与质量,更有助于 AAVE 和 GHO在协议功能方面进行创新,在新链和用例中进行扩展,以更明显的优势保持领先的技术与服务创新水平。

相较于常规的协议开发流程,我们提议在智能合约开发之前新增 OffChain 模拟仿真环节。这样的好处在于,可以在设计阶段就内置安全性,通过经有效性检验的 OffChain 模型,提前预演全新设计方案下协议系统的「行为空间」,快速且全面地扫描潜在的风险点,结合 OffChain 模型的反馈不断迭代优化设计,高效缩小经济安全的「问题域」,为后续的 OnChain 模拟节省大量的时间与资源。设计缺陷在设计初期就排查优化掉是相对具有成本效益的方式,对于 AAVE 和 GHO 生态来讲,OffChain 模拟与 OnChain 模拟协同配合也许是更经济的安全解决方案。

GHO 初始原型足够用户友好。即使非技术用户,也可以轻松读懂模型的机理,并进行验证、实验、定制与扩展等创新性操作。
该模型可以作为 GHO 可交互的动态教育工具。如能嵌入 GHO 的 Concept 介绍页面,用户对 GHO 的理解将不仅限于阅读文档,还可以通过一个直观且动态运行的可视化模型,直接看到机制的设计、交互与模拟结果,这实现了协议机制和风险的「双重透明」。用户还可以与模型自由交互,调试参数甚至增减机制,更直观地理解不同决策带来系统影响。同时,Offchain 模型的快速迭代和更新也使得教育内容具备强时效性,保持与协议智能合约代码的相对同步,实现协议机制和风险的「实时透明」。
同时,该模型还可以一键分享。这意味着,GHO 初始原型如能在社区中普及,将促进更广泛的用户教育和深度参与,提升大众对于 AAVE 和 GHO 系统的认知、信任和接受度,这也是 AAVE & GHO 拓宽市场、获得 mass adoption 的关键一步。
GHO 初始原型具备高度的易用性与可扩展性,这允许各种背景的用户参与 AAVE 及 GHO 生态系统的治理。当大众对 GHO 的机制和风险的认知水平足够高时,人人都可以基于 GHO 初始原型做实验,不仅可以推演各种极端场景或假设下的潜在后果与风险,还可以创新性地优化迭代机制与参数,同时人人可以在社区中分享自己的发现,提交协议改进意见的提案。
GHO 初始原型赋予了大众深度参与协议治理的能力,这不仅可以显著提升治理的响应速度,还有助于在不断发展的社区中维持高水平的参与和决策质量,甚至激发社区令人兴奋的创造力。以 Facilitator 为例,每个用户都可以通过向社区展示新增了某个 Facilitator 的模型的运行结果、风险以及对系统的潜在影响,以帮助提案获取更多的社区认可与支持。于是每个人都拥有了参与塑造未来的能力,这将极大激发社区成员参与治理的积极性,为协议的未来发展注入更多的可能。
短期目标
长期目标
著名统计学家乔治·博克斯(George Box)说过,"所有模型都是错的,但有的模型是有用的"。模型本质上是对现实世界的一种简化和抽象,因此无论是 OffChain 模型还是 OnChain 模型,都不可避免地基于一系列假设。然而,这些假设并不会影响模型的有效性,反而通过简化和聚焦,帮助我们更好地理解和分析复杂系统。
像 ChaosLabs、Llamarisk 和 Gauntlet 等为生态作出杰出贡献的风险管理团队在协议仿真的过程中,也都进行了大量的假设,例如 Only DEX Liquidity、Price correlations、At most one liquidation per account per block 等等,这些假设帮助他们快速聚焦于核心问题,尽管简化了现实条件,但并未影响模型在解决特定问题上的实用性和效用。
从结果来看,这些先进团队不断在为 AAVE 协议生态的可持续发展提供成熟的参数优化、机制迭代等经济安全管理建议,一定程度上也印证了协议仿真的可行性。这些成功案例表明,无论是 OffChain 还是 OnChain 模型,虽然都基于假设,但可以根据仿真目标进行灵活调整,从而确保模型的有效性,这为本提案的模型构建工作提供了宝贵的经验参考。
关于团队
本团队成员具备跨学科的专业知识,包括计算机科学、经济学和系统工程、区块链等,在复杂系统建模、协议仿真等相关领域拥有深厚的学术理论功底和丰富的项目经验,过往项目已得到 TokenEngineering Commons grant 计划的认可,具备完成本提案的能力。成员简介如下:
关于 HoloBit
HoloBit 足够用户友好、透明且支持分享,具备使 GHO 初始原型成为社区教育、治理、推广工具的特质。
拥有图灵完备的 Agent-Based 建模仿真引擎,这是完成高保真的 OffChain GHO 模型的重要基础。
已有研究成果
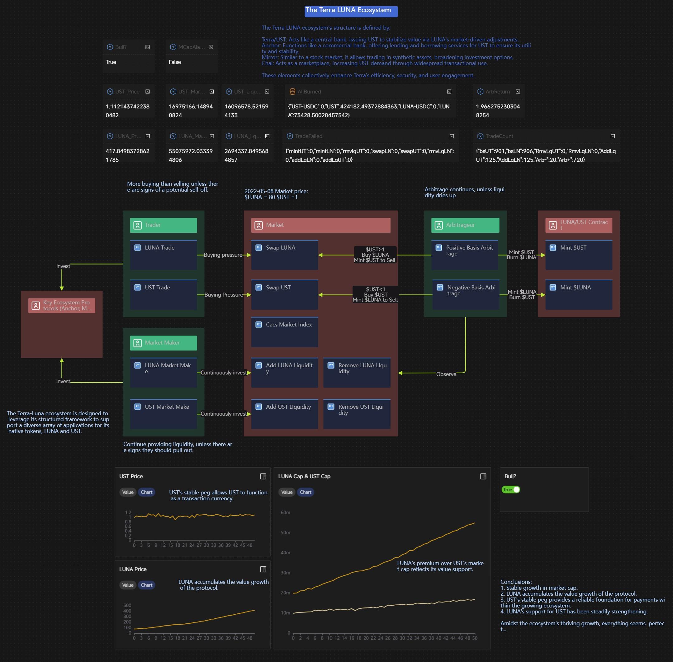
本研究团队已利用 HoloBit 快速构建了 Terra/Luna 协议的 OffChain 模型,并通过仿真实验成功复现了 Terra/Luna 崩盘的内在机理,证明了本团队的研究与建模能力以及 HoloBit 工具对现实协议的还原与构建能力。
Terra/Luna 模型链接如下(需在电脑端打开):
场景 1, Bull market:
https://app.holobit.world/embed/9ec46684798598c1c92b13a94231f9d429c0c4c8d9f2579069fb78b41e86c37b

场景 2, Bearmarket:
https://app.holobit.world/embed/9e9dbc531214e37ba84e254470326ff3b50314a91bd0cea6e50957924be628c7

场景 3, Bull market & Attack:
https://app.holobit.world/embed/7b9020e2fd1da643a2d4f424d8c72f579da30975e62430810e8261f5d1f90aa0

HoloBit 面向协议生态优化启动了一系列的研究小组支持计划。我们有幸申请到了其高级账号的赞助,将借助这一先进的建模仿真平台,全透明我们的 GHO 初始原型搭建细节及整个有效性验证过程。
本研究的技术路线概述:见原文
鉴于 AAVE 在 Defi 生态中的重要作用以及 $GHO 推出的战略性意义,我们预先启动了技术路线中第一部分“GHO 机制调研”的部分工作。
详情见原文

需要再次强调,以上关键板块和流程交互图只是快速初步调研的简单产出,它不代表最终的模型雏形,甚至可能存在一些错误。随着调研的深入,我们将提供更加全面且精确的板块说明与流程交互图。
希望通过在 AAVE 生态中引入 OffChain GHO 初始原型,不仅配合现有的风险管理框架协同守护 AAVE 和 GHO 生态的经济安全,更重要的是,希望该模型作为一个透明且灵活的实验平台,激励更广泛的社区参与和创新。本提案申请到的研究资金除了用于确保高保真的模型开发与优化,还将投入部分资金用于社区教育和推广活动,最大限度地发挥本项目在 Aave 生态系统中的影响。
我们相信,本项目的实施将能够有效提升大众对于 AAVE 和 GHO 系统的认知、信任和接受度,同时极大程度地增强社区的治理能力和创新能力。我们期待与 Aave 合作,共同开启 Defi 覆盖下一个十亿用户的新篇章,让每个人都能安全、透明、高效地参与到这个激动人心的新时代。
感谢考虑本提案,感谢 HoloBit 的支持。我们期待为 AAVE 和整个社区贡献价值,一同推进这一创新和变革的旅程。